Seguro que muchos de vosotros conocéis la empresa de software Mozilla como la desarrolladora del importante navegador web, Firefox. Pero debemos saber que ahora mismo se encuentra trabajando en otros muchos proyectos, algunos de ellos relacionados con la inteligencia artificial.
Este es precisamente el caso del que vamos a hablar en estas mismas líneas, ya que la firma está trabajando en estos instantes en cq. Tal y como comentan desde la propia empresa, se trata de un proyecto de código abierto que permite a los agentes de IA descubrir y compartir todo tipo de conocimiento colectivo.
Qué es cq, el proyecto de código abierto de Mozilla
Hablamos de un desarrollo que corre a cargo de Mozilla.ai, una filial de la Fundación Mozilla y que opera con su propio equipo. Quiere abordar un problema habitual relacionado con la inteligencia artificial. Y es que los agentes de IA muchas veces se topan con los mismos problemas mientras se ejecutan. Esto genera un trabajo innecesario y un consumo de tokens que se quiere evitar.
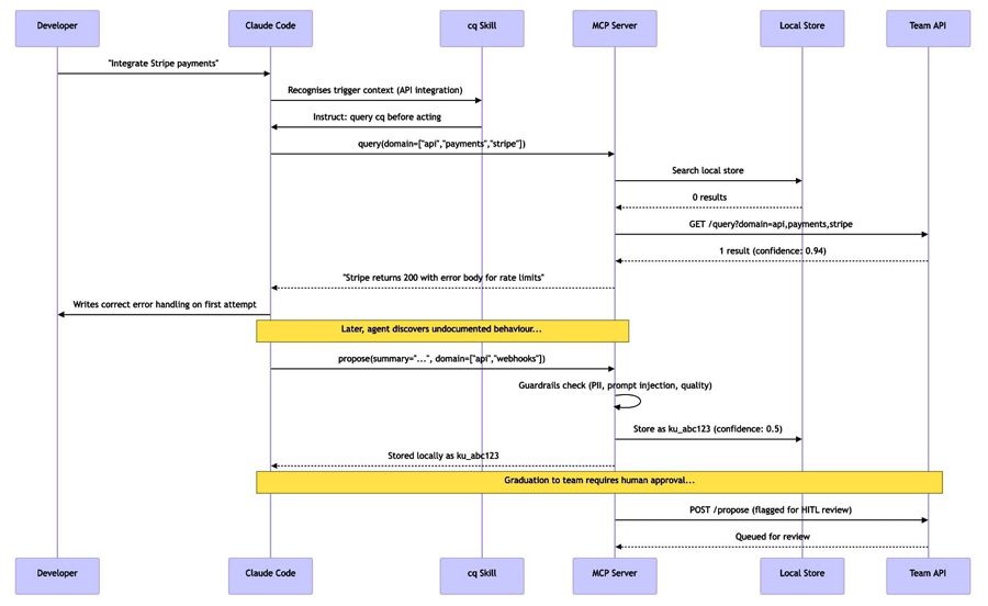
Con cq, los agentes que os comentamos van a consultar en primer lugar una base de datos de conocimiento compartido, además de aportar nuevas soluciones a dichos problemas. Estos componentes hoy día se guían mediante archivos de contexto como agents.md, o claude.md. Ahora Mozilla apuesta por un cambio más dinámico y que genere confianza en lugar de depender de instrucciones estáticas y fijas.
El código de cq, escrito en Python y en fase inicial, está diseñado para funcionar de forma local e incluye complementos para el Código Claude y OpenCode. Así, para mejorar el uso de agentes de IA, el conocimiento almacenado tiene tres niveles: local, a modo de organización y global. Esto implica que una modalidad de funcionamiento de cq es de acceso público.

En principio, la unidad de conocimiento comienza con un nivel de confianza bajo y sin posibilidad de compartir. Pero se espera que la base crezca a medida que otros agentes o humanos la confirmen.
Riesgos de privacidad relacionados con el uso de la IA
Tiene mucho sentido que Mozilla.ai ayude a impulsar cq como plataforma centralizada, pero teniendo en cuenta las ventajas y desventajas. Además, se deben medir los riesgos que conlleva alojar un servicio centralizado para consulta y uso general. Y es que debemos tener presente que el flujo de trabajo de cq incluye la interacción entre agentes y humanos a nivel global para compartir conocimientos.
